Profile PictureNacreous
$0+

Procedural Plastic Material - Blender

Add to cart

Procedural Plastic Material - Blender

$0+

Contents:

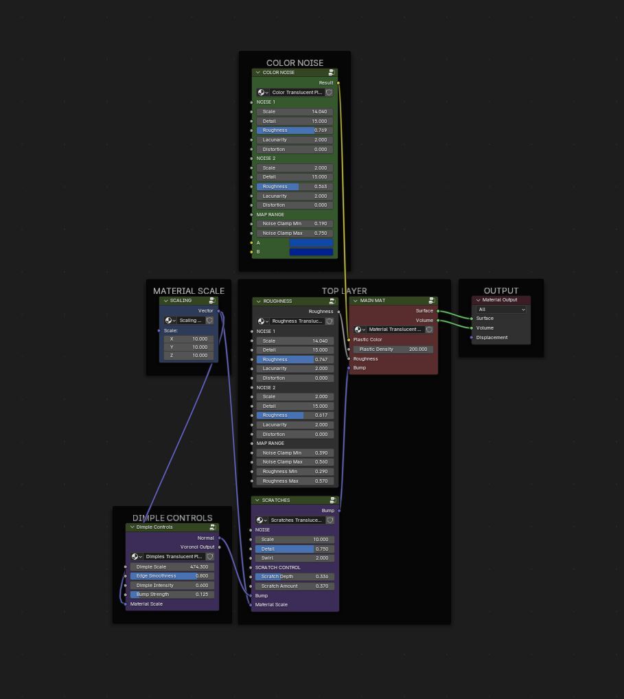
Contains a node setup for a fully procedural plastic material, with many customizable parameters, such as:

  • Color Noise
  • Roughness Noise
  • Bump Dimples (Stippled Plastic)
  • Bump Scratches
  • Plastic Density (From fully transparent to solid plastic)

Instructions:

Download file -> Open Blender project of choice -> Go to file -> Append -> Select TRANSLUCENT PLASTIC.blend" -> Select "Material" -> Select the material "TRANSLUCENT PLASTIC"

Now it should appear in the material list in your Blender project.


If you use any of my products in your work please consider tagging me so i can see what your working on.

IG: Nacreous_Visuals


This is a more realistic translucent plastic material using volume and transparency for SSS, shout-out to SilvervingVFX for coming up with this method.

$
Add to cart
44 downloads
Size
1.29 MB
Powered by